- Release notes
- Overview
- Getting started
- Marketplace Vendors
- Marketplace Customers
- Publishing Guidelines
- Publishing Guidelines for Ready-to-go Automations
- Publishing Guidelines for Solution Accelerators
- Publishing Guidelines for Integration Service Connectors
- Publishing Guidelines for Process Mining app templates
- Security & IP Protection
- Other UiPath Listings
- Node-RED
- Setup
- Teams
- Microsoft Teams scope
- Create team
- Create team from group
- Get team
- Get teams
- Channels
- Create channel
- Delete channel
- Get channel
- Get channels
- Update channel
- Chats
- Get chat
- Get chats
- Get chat members
- Messages
- Get message
- Get messages
- Get message replies
- Reply to message
- Send message
- Events
- Create event
- Delete event
- Get event
- Get events
- Users
- Get user presence
- How it works
- Technical references
- Get started
- About
- Setup
- Technical references
- Azure Form Recognizer scope
- Activities
- Analyze form
- Analyze form async
- Get analyze form result
- Analyze receipt
- Analyze receipt async
- Get analyze receipt result
- Analyze layout
- Analyze layout async
- Get analyze layout result
- Train model
- Get models
- Get model keys
- Get model info
- Delete model
- Connectors
- How to create activities
- Build Your Integration

Marketplace user guide
Create team
Overview
The Create Team activity calls the Microsoft Graph CreateTeam API to create a new team (Name) according to your specified structure (Template) and visibility type (Visibility - Public or Private).
After creating your new team, the activity outputs its properties in a Team object that you can use as input variables in subsequent activities (for example, Team.Id in Get Channels, Update Channel, and so on).
How it works
The following steps and message sequence diagram is an example of how the activity works from design time (that is, the activity dependencies and input/output properties) to run time.
- Complete the Setup steps.
- Add the Microsoft Teams Scope activity to your project.
- Add the Create Team activity inside the Microsoft Teams Scope activity.
- Enter values for the Input properties.
- Create and enter a
Teamvariable for your Output property. - Run the activity.
-
Your input property values are sent to the CreateTeam API.
-
The API returns the
Teamvalue to your output property variable.
-
Properties
The values for the following properties are specified when adding this activity to your project in UiPath Studio.

Common
DisplayName
The display name of the activity.
| Attributes | Details |
|---|---|
| Type | String |
| Required | Yes |
| Default value | Create Team |
| Allowed values | Enter a String or String variable. |
| Notes | N/A |
Input
Name
The display name for your new team.
| Attributes | Details |
|---|---|
| Type | String |
| Required | Yes |
| Default value | Empty |
| Allowed values | Enter a String or String variable. |
| Notes | This value is displayed in the Microsoft Teams app. |
Options
Description
An optional description for the team.
| Attributes | Details |
|---|---|
| Type | String |
| Required | No |
| Default value | Empty |
| Allowed values | Enter a String or String variable. |
| Notes | N/A |
Template
The template that you want to use to create your team.
| Attributes | Details |
|---|---|
| Type | String |
| Required | Yes |
| Default value | "standard" (not shown) |
| Allowed values | Enter a String or String variable. |
| Notes | To create a standard template, leave the property empty. To create a different template type, enter any base template type String value. When entering your value, use the template name as it is shown in the baseTemplateId column in the link provided (e.g., "educationStaff", "retailStore", etc.). |
Visibility
The visibility that you want to assign to your team.
| Attributes | Details |
|---|---|
| Type | TeamVisibilityType |
| Required | No |
| Default value | TeamVisibilityType.Private (not shown) |
| Allowed values | Enter a TeamVisibilityType or TeamVisibilityType variable (see notes below). |
| Notes | Enter one of the following two accepted values: TeamVisibilityType.Private - Anyone can see the team but only the owner can add a user to the team. TeamVisibilityType.Public - Anyone can join the team. |
Output
Team
The Team object that represents your created team.
| Attributes | Details |
|---|---|
| Type | Team |
| Required | No (required if you plan to use the output data in subsequent activities) |
| Default value | Empty |
| Allowed values | Enter a Team variable. |
| Notes | The variable you create for this property can be used as an input variable in subsequent activities (for example, Team.Id in Get Channels, Update Channel, and so on). The Team object includes multiple properties and relationships that you can use in other activities. The example image below shows some of the properties that you can return. Note - some properties listed in the designer are not applicable to the Team object (for example, Template). For a list of the applicable Team properties, visit the links above. |
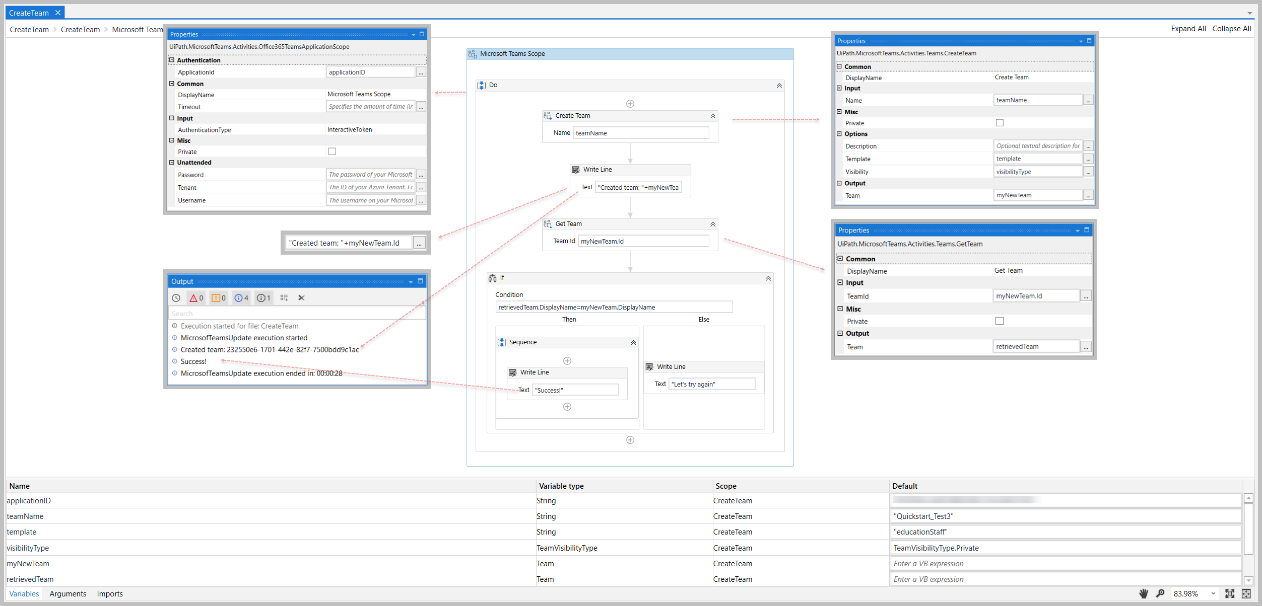
Example
The following image shows an example of the activity dependency relationship and input/output property values.
For step-by-step instructions and examples, see the Quickstart guides.
