- Notas relacionadas
- Información general
- Primeros pasos
- Proveedores de Marketplace
- Clientes de Marketplace
- Pautas de publicación
- Directrices de publicación para automatizaciones listas para usar
- Directrices de publicación para aceleradores de soluciones
- Directrices de publicación para conectores de Integration Service
- Directrices de publicación para plantillas de aplicaciones de Process Mining
- Seguridad y protección de IP
- Otros listados de UiPath
- Node-RED
- Configuración
- Equipos
- Ámbito de Microsoft Teams
- Crear equipo
- Crear equipo a partir de un grupo
- Obtener equipo
- Obtener equipos
- Canales
- Crear canal
- Eliminar canal
- Obtener canal
- Obtener canales
- Actualizar canal
- Charlas
- Obtener chat
- Obtener chats
- Obtener miembros del chat
- Mensajes
- Obtener mensaje
- Obtener mensajes
- Obtener respuestas de mensajes
- Responder mensaje
- Enviar mensaje
- Eventos
- Crear Evento
- Eliminar Evento
- Obtener evento
- Obtener eventos
- Usuarios
- Obtener presencia del usuario
- Cómo funciona
- Referencias técnicas
- Comience ya
- Configuración
- Referencias técnicas
- Guías de inicio rápido
- Ámbito de Amazon
- Actividades
- Analizar documento de una sola página
- Analizar documento de varias páginas
- Iniciar análisis de documentos
- Obtener estado de análisis de documentos
- Obtener análisis de documentos
- El objeto Detalle de la página
- Cómo funciona
- Referencias técnicas
- Comience ya
- Acerca de
- Configuración
- Referencias técnicas
- Ámbito del reconocedor de formularios de Azure
- Actividades
- Analizar formulario
- Analizar formulario asíncrono
- Obtener resultado del formulario de análisis
- Analizar recibo
- Analizar recepción asíncrona
- Obtener resultado de análisis de recepción
- Analizar diseño
- Analizar diseño asíncrono
- Obtener resultado de análisis de diseño
- Entrenar modelo
- Obtener modelos
- Obtener claves de modelo
- Obtener información del modelo
- Eliminar modelo
- Conectores
- Cómo crear actividades
- Cree su integración

Guía del usuario de Marketplace
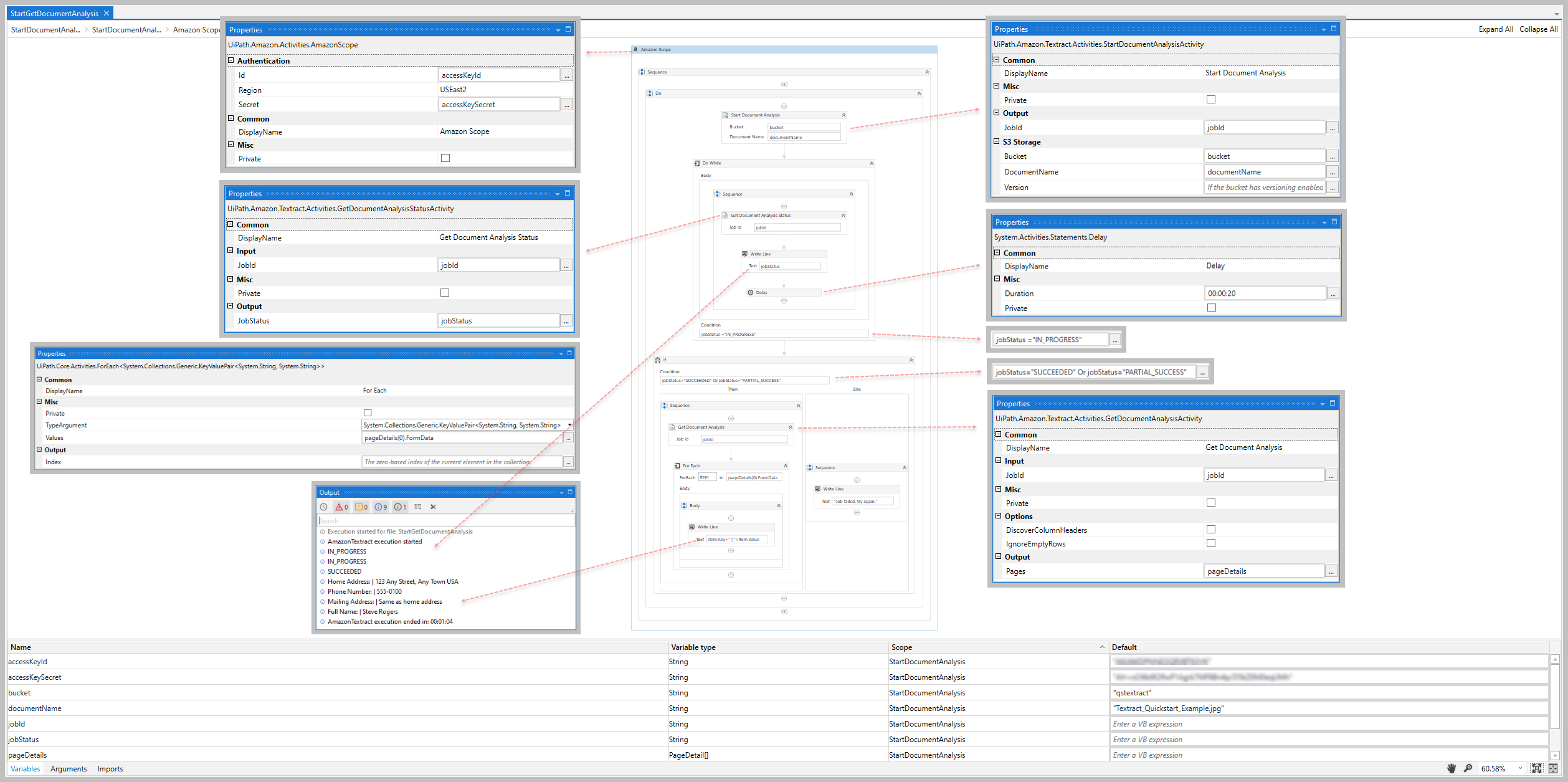
Obtener análisis de documentos
The Get Document Analysis activity uses the Amazon Textract GetDocumentAnalysis API to asynchronously retrieve the result of a document analysis operation (JobId). If the document analyzed includes a table, you have the option to indicate if the first row contains column headers (DiscoverColumnHeaders) and/or ignore empty rows in the table (IgnoreEmptyRows).
Después de recuperar el análisis del documento, la actividad devuelve las propiedades del documento en un objeto PageDetail[] que puede usar como variables de entrada en otras actividades fuera del paquete de actividades de Amazon Textract.
Cómo funciona
El siguiente diagrama de pasos y secuencia de mensajes es un ejemplo de cómo funciona la actividad desde el tiempo de diseño (es decir, las dependencias de la actividad y las propiedades de entrada/salida) hasta el tiempo de ejecución.
- Completa los pasos de configuración .
- Add the Amazon Scope activity to your project.
- Add an activity or run an external process that outputs a
JobIdvalue (for example, Start Document Analysis). - Add the Get Document Analysis inside the Amazon Scope activity.
- Introduce valores para las propiedades de entrada .
- Crea e introduce una variable
PageDetail[]para tu propiedad Salida . - Ejecuta la actividad.
-
Your input properties are sent to the GetDocumentAnalysis API.
-
La API devuelve el valor
PageDetail[]a su variable de propiedad de salida.
-
Propiedades
Los valores para las siguientes propiedades se especifican al agregar esta actividad a tu proyecto en UiPath Studio.

Común
NombreParaMostrar
El nombre para mostrar de la actividad.
| Atributos | Detalles |
|---|---|
| Tipo | String |
| Obligatorio | Sí |
| Valor predeterminado | Get Document Analysis |
| Valores permitidos | Introduce una variable String o String . |
| Notas | N/D |
Entrada
ID del trabajo
El identificador asignado al proceso de análisis del documento que desea recuperar.
| Atributos | Detalles |
|---|---|
| Tipo | String |
| Obligatorio | No (recomendado si planea usar los datos de salida en actividades posteriores) |
| Valor predeterminado | Vacío |
| Valores permitidos | Introduzca una variable String o String |
| Notas | To get the JobId String value, use an external process or activity that includes the JobID value in its output (e.g., Start Document Analysis or external API call) |
Opciones
DiscoverColumnHeaders
Indica si las tablas del documento incluyen encabezados de columna.
| Atributos | Detalles |
|---|---|
| Tipo | Casilla de verificación |
| Obligatorio | No |
| Valor predeterminado | no seleccionados |
| Valores permitidos | Seleccionado o no seleccionado |
| Notas | N/D |
IgnorarFilasVacías
Indica si las filas vacías en las tablas del documento deben ignorarse al analizar el documento.
| Atributos | Detalles |
|---|---|
| Tipo | Casilla de verificación |
| Obligatorio | No |
| Valor predeterminado | no seleccionados |
| Valores permitidos | Seleccionado o no seleccionado |
| Notas | N/D |
Otros
Privado
Si se selecciona, los valores de variables y argumentos no estarán registrados a un nivel detallado.
| Atributos | Detalles |
|---|---|
| Tipo | Casilla de verificación |
| Obligatorio | No |
| Valor predeterminado | no seleccionados |
| Valores permitidos | Seleccionado o no seleccionado |
| Notas | N/D |
Salida
Páginas
Las propiedades extraídas de los documentos analizados.
| Atributos | Detalles |
|---|---|
| Tipo | PageDetail[] |
| Obligatorio | No (recomendado si planea usar los datos de salida en actividades posteriores) |
| Valor predeterminado | Vacío |
| Valores permitidos | Introducir una variable PageDetail[] |
| Notas | See Page Detail for the description of the PageDetail object and its properties. |
Ejemplo
La siguiente imagen muestra un ejemplo de la relación de dependencia de la actividad y los valores de las propiedades de entrada / salida.
Para obtener instrucciones paso a paso y ejemplos, consulta las guías de inicio rápido .

