- Versionshinweise
- Überblick
- Erste Schritte
- UiPath-Marktplatzanbieter
- Marketplace-Kunden
- Veröffentlichungsrichtlinien
- Veröffentlichungsrichtlinien für sofort einsatzbereite Automatisierungen
- Veröffentlichungsrichtlinien für Lösungsbeschleuniger
- Veröffentlichungsrichtlinien für Integration Service-Connectors
- Veröffentlichungsrichtlinien für Process Mining-App-Vorlagen
- Sicherheit und IP-Schutz
- Andere UiPath-Auflistungen
- Node-RED
- Einrichten
- Teams
- Microsoft Teams-Scope
- Erstellen Sie ein Team
- Erstellt ein Team aus der Gruppe
- Get Team
- Teams abrufen
- Kanäle
- Create Channel
- Kanal löschen
- Kanal abrufen
- Rufen Sie Kanäle ab
- Updatekanal
- Chats
- Get Chat
- Rufen Sie Chats ab
- Chatmitglieder abrufen
- Messages
- Get message
- Get Messages
- Rufen Sie Nachrichtenantworten ab
- Auf Nachricht antworten
- Send Message
- Events
- Termin erstellen
- Ereignis löschen
- Get Event
- Ereignisse abrufen
- Benutzer
- Rufen Sie die Benutzeranwesenheit ab
- Wie es funktioniert
- Technische Referenzen
- Erste Schritte
- Einrichten
- Technische Referenzen
- Schnellstarts
- Amazon-Scope
- Aktivitäten
- Analysieren Sie einseitiges Dokument
- Analysieren Sie ein mehrseitiges Dokument
- Dokumentanalyse starten
- Rufen Sie den Status der Dokumentanalyse ab
- Rufen Sie die Dokumentanalyse ab
- Das Objekt „Seitendetails“.
- Wie es funktioniert
- Technische Referenzen
- Erste Schritte
- Über
- Einrichten
- Technische Referenzen
- Azure Formularerkennungs-Scope
- Aktivitäten
- Formular analysieren
- Formular asynchron analysieren
- Formularergebnis der Analyse abrufen
- Beleg analysieren
- Beleg asynchron analysieren
- Rufen Sie das Analyseergebnis des Belegs ab
- Analysieren Sie das Layout
- Analysieren Sie das Layout asynchron
- Rufen Sie das Ergebnis der Analyselayouts ab
- Modell trainieren
- Modelle abrufen
- Modellschlüssel abrufen
- Modellinformationen abrufen
- Modell löschen
- Konnektoren
- So erstellen Sie Aktivitäten
- Ihre Integration entwickeln

Marketplace-Benutzerhandbuch
Send Message
Überblick
Die Aktivität Nachricht senden ruft Microsoft Graph CreateChatMessage oder CreateChatMessage - in einer Kanal- API auf, um eine Nachricht (Textkörper, Textkörpertyp, Wichtigkeit, Betreff) an einen bestimmten Chat (ChatId) oder Kanal (ChannelId) und ein Team (TeamID) zu senden.
Nach dem Senden der Nachricht gibt die Aktivität die ID der gesendeten Nachricht (NachrichtenID) als String aus, die Sie in nachfolgenden Aktivitäten als Eingabevariable verwenden können (z. B. Get Message Replies, Get Message, und so weiter).
Wie es funktioniert
Die folgenden Schritte und das Nachrichten-Sequence-Diagramm sind ein Beispiel dafür, wie die Aktivität von der Entwurfszeit (d. h. die Aktivitätsabhängigkeiten und Eingabe-/Ausgabeeigenschaften) bis zur Laufzeit funktioniert.
- Schließen Sie die Einrichtungsschritte ab.
- Fügen Sie die Aktivität Microsoft Teams Scope zu Ihrem Projekt hinzu.
- Complete one of the following two options (A or B):
A. Fügen Sie eine Aktivität hinzu oder führen Sie einen externen Prozess aus, der einen Chat.Id -Wert ausgibt (z. B. Get Chats).
B. Eine Aktivität hinzufügen oder einen externen Prozess ausführen, der einen Team.Id -Wert ausgibt (z. B. Get Teams) UND eine Aktivität oder einen externen Prozess, der einen Channel.Id -Wert ausgibt (z. B. Get Channels).
- Fügen Sie die Aktivität Send Message innerhalb der Aktivität Microsoft Teams Scope hinzu.
- Geben Sie Werte für die Eigenschaften Kanal und Nachricht ein.
- Erstellen und geben Sie eine
String-Variable für Ihre Output- Eigenschaft ein. - Führen Sie die Aktivität aus.
-
Ihre Eingabeeigenschaftswerte werden in einer Kanal-API an CreateChatMessage oder CreateChatMessage – gesendet.
-
Die API gibt den Wert
Stringan Ihre Ausgabeeigenschaftsvariable zurück.
-
Eigenschaften
Die Werte für die folgenden Eigenschaften werden beim Hinzufügen dieser Aktivität zu Ihrem Projekt in UiPath Studio angegeben.

Allgemein
DisplayName
Der Anzeigename der Aktivität.
| Attribute | Details |
|---|---|
| Typ | String |
| Erforderlich | Ja |
| Standardwert | Send Message |
| Zulässige Werte | Geben Sie eine String oder String -Variable ein. |
| Hinweise | Keine Angabe |
Kanal
Team ID
Die ID des Team -Objekts, das den Kanal enthält, an den Sie eine Nachricht senden möchten.
| Attribute | Details |
|---|---|
| Typ | String |
| Erforderlich | Ja |
| Standardwert | Leer |
| Zulässige Werte | Geben Sie eine String oder String -Variable ein. |
| Hinweise | Um den Team.Id -Wert abzurufen, verwenden Sie einen externen Prozess oder eine Aktivität, die den Team.Id -Wert in der Ausgabe enthält (z. B. Get Teams oder ein externer API-Aufruf). |
Channel ID
Die ID des Channel -Objekts, an das Sie eine Nachricht senden möchten.
| Attribute | Details |
|---|---|
| Typ | String |
| Erforderlich | Ja |
| Standardwert | Leer |
| Zulässige Werte | Geben Sie eine String oder String -Variable ein. |
| Hinweise | Um den Channel.Id -Wert abzurufen, verwenden Sie einen externen Prozess oder eine Aktivität, deren Ausgabe den Channel.Id -Wert in der Ausgabe enthält (z. B. Get Channels oder externer API-Aufruf). |
Chat
ChatId
Die ID des Chat -Objekts, an das Sie die Nachricht senden möchten.
| Attribute | Details |
|---|---|
| Typ | String |
| Erforderlich | Ja (wenn TeamID und KanalID leer sind) |
| Standardwert | Leer |
| Zulässige Werte | Geben Sie eine String oder String -Variable ein. |
| Hinweise | Um den Chat.Id -Wert abzurufen, verwenden Sie einen externen Prozess oder eine Aktivität, die den Chat.Id -Wert in ihrer Ausgabe enthält (z. B. Get Chats oder ein externer API-Aufruf). Entweder (ChatId) oder (TeamId und ChannelId) ist erforderlich. |
Meldung
Text
Der Nachrichteninhalt, den Sie senden möchten.
| Attribute | Details |
|---|---|
| Typ | String |
| Erforderlich | Ja |
| Standardwert | Leer |
| Zulässige Werte | Geben Sie eine String oder String -Variable ein. |
| Hinweise | Geben Sie Ihren Wert entsprechend dem BodyType- Wert ein (BodyType.Text oder BodyType.Html). |
Texttyp
Der Typ des Inhalts, den Sie in Ihrem Textkörper senden möchten.
| Attribute | Details |
|---|---|
| Typ |
|
| Erforderlich | Nein |
| Standardwert | Leer |
| Zulässige Werte | Geben Sie eine BodyType oder BodyType -Variable ein |
| Hinweise | Geben Sie einen der beiden folgenden akzeptierten Werte ein:
|
Wichtigkeit
Die Wichtigkeit der Antwortnachricht.
| Attribute | Details |
|---|---|
| Typ |
|
| Erforderlich | Nein |
| Standardwert | Leer |
| Zulässige Werte | Geben Sie eine ChatMessageImportance oder ChatMessageImportance -Variable ein. |
| Hinweise | Geben Sie einen der folgenden drei akzeptierten Werte ein:
|
Antragsteller
Der Betreff der Antwortnachricht.
| Attribute | Details |
|---|---|
| Typ | String |
| Erforderlich | Nein |
| Standardwert | Leer |
| Zulässige Werte | Geben Sie eine String oder String -Variable ein |
| Hinweise | Keine Angabe |
Sonstiges
Private
Falls ausgewählt werden die Werte von Variablen und Argumenten nicht mehr auf ausführlicher Ebene protokolliert.
| Attribute | Details |
|---|---|
| Typ | Kontrollkästchen |
| Erforderlich | Nein |
| Standardwert | nicht ausgewählt |
| Zulässige Werte | Ausgewählt oder nicht ausgewählt |
| Hinweise | Keine Angabe |
Ausgabe
NachrichtenID
Die ID der gesendeten Nachricht.
| Attribute | Details |
|---|---|
| Typ | String |
| Erforderlich | Nein (erforderlich, wenn Sie die Ausgabedaten in nachfolgenden Aktivitäten verwenden möchten) |
| Standardwert | Leer |
| Zulässige Werte | Geben Sie eine String -Variable ein. |
| Hinweise | Die Variable, die Sie für diese Eigenschaft erstellen, kann in nachfolgenden Aktivitäten als Eingabevariable verwendet werden (z. B. Get Message Replies, Get Message usw.). |
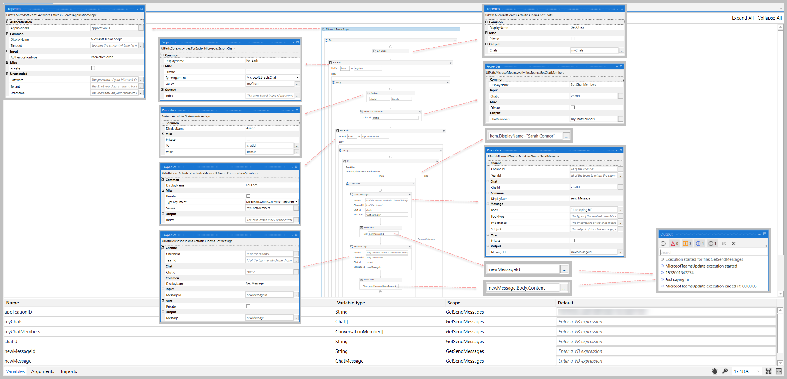
Beispiel
Die folgende Abbildung zeigt ein Beispiel für die Aktivitätsabhängigkeitsbeziehung und Eingabe-/Ausgabe-Eigenschaftswerte.
Schritt-für-Schritt-Anweisungen und Beispiele finden Sie in den Anleitungen.
