- Versionshinweise
- Überblick
- Erste Schritte
- UiPath-Marktplatzanbieter
- Marketplace-Kunden
- Veröffentlichungsrichtlinien
- Veröffentlichungsrichtlinien für sofort einsatzbereite Automatisierungen
- Veröffentlichungsrichtlinien für Lösungsbeschleuniger
- Veröffentlichungsrichtlinien für Integration Service-Connectors
- Veröffentlichungsrichtlinien für Process Mining-App-Vorlagen
- Sicherheit und IP-Schutz
- Andere UiPath-Auflistungen
- Node-RED
- Einrichten
- Teams
- Microsoft Teams-Scope
- Erstellen Sie ein Team
- Erstellt ein Team aus der Gruppe
- Get Team
- Teams abrufen
- Kanäle
- Create Channel
- Kanal löschen
- Kanal abrufen
- Rufen Sie Kanäle ab
- Updatekanal
- Chats
- Get Chat
- Rufen Sie Chats ab
- Chatmitglieder abrufen
- Messages
- Get message
- Get Messages
- Rufen Sie Nachrichtenantworten ab
- Auf Nachricht antworten
- Send Message
- Events
- Termin erstellen
- Ereignis löschen
- Get Event
- Ereignisse abrufen
- Benutzer
- Rufen Sie die Benutzeranwesenheit ab
- Wie es funktioniert
- Technische Referenzen
- Erste Schritte
- Einrichten
- Technische Referenzen
- Schnellstarts
- Amazon-Scope
- Aktivitäten
- Analysieren Sie einseitiges Dokument
- Analysieren Sie ein mehrseitiges Dokument
- Dokumentanalyse starten
- Rufen Sie den Status der Dokumentanalyse ab
- Rufen Sie die Dokumentanalyse ab
- Das Objekt „Seitendetails“.
- Wie es funktioniert
- Technische Referenzen
- Erste Schritte
- Über
- Einrichten
- Technische Referenzen
- Azure Formularerkennungs-Scope
- Aktivitäten
- Formular analysieren
- Formular asynchron analysieren
- Formularergebnis der Analyse abrufen
- Beleg analysieren
- Beleg asynchron analysieren
- Rufen Sie das Analyseergebnis des Belegs ab
- Analysieren Sie das Layout
- Analysieren Sie das Layout asynchron
- Rufen Sie das Ergebnis der Analyselayouts ab
- Modell trainieren
- Modelle abrufen
- Modellschlüssel abrufen
- Modellinformationen abrufen
- Modell löschen
- Konnektoren
- So erstellen Sie Aktivitäten
- Ihre Integration entwickeln

Marketplace-Benutzerhandbuch
Analysieren Sie ein mehrseitiges Dokument
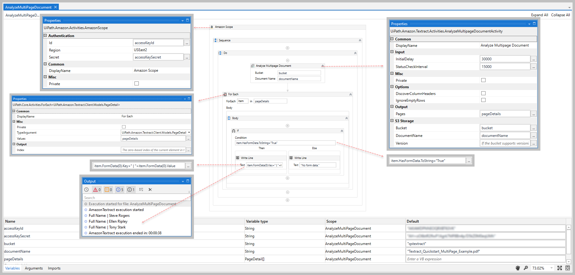
The Analyze Multipage Document activity uses the Amazon Textract StartDocumentAnalysis and GetDocumentAnalysis APIs to analyze a multi-page document stored in an S3 bucket (Bucket, DocumentName, and Version). If your document includes a table, you have the option to indicate if the first row contains column headers (DiscoverColumnHeaders) and/or ignore empty rows (IgnoreEmptyRows).
After analyzing the document, the activity returns the document properties in a PageDetailCollection object (Pages) that you can use as input variables in other activities outside of the Amazon Textract Activities Package.
The Analyze Multipage Document activity is essentially a combination of the Start Document Analysis, Get Document Analysis Status, and Get Document Analysis activities in a single activity.
In previous versions of this activity, the (Pages) output parameter returned a PageDetail[] object. In 2.0 this has been changed to a PageDetailCollection to allow us to return the RawJson property for the method call, which was not possible with an array.
Wie es funktioniert
Die folgenden Schritte und das Nachrichten-Sequence-Diagramm sind ein Beispiel dafür, wie die Aktivität von der Entwurfszeit (d. h. die Aktivitätsabhängigkeiten und Eingabe-/Ausgabeeigenschaften) bis zur Laufzeit funktioniert.
- Schließen Sie die Einrichtungsschritte ab.
- Add the Amazon Scope activity to your project.
- Add the Analyze Single Page Document inside the Amazon Scope activity.
- Enter values for the S3 Storage input properties.
- Erstellen und geben Sie eine
PageDetailCollection-Variable für Ihre Output- Eigenschaft ein. - Führen Sie die Aktivität aus.
-
Your input properties are sent to the AnalyzeDocument API.
-
Die API gibt den Wert
PageDetailan Ihre Ausgabeeigenschaftsvariable zurück.
-
Eigenschaften
Die Werte für die folgenden Eigenschaften werden beim Hinzufügen dieser Aktivität zu Ihrem Projekt in UiPath Studio angegeben.

Allgemein
DisplayName
Der Anzeigename der Aktivität.
| Attribute | Details |
|---|---|
| Typ | String |
| Erforderlich | Ja |
| Standardwert | Analyze Multipage Document |
| Zulässige Werte | Geben Sie eine String oder String -Variable ein. |
| Hinweise | Keine Angabe |
Eingabe
Unlike the Get Document Analysis Status, which requires an external delay mechanism to poll the service for status changes, the Analyze Multipage Document includes the following, optional input properties to set an initial status check delay (InitialDelay) and status check interval (StatusCheckInterval).
InitialDelay
Die zu wartende Zeit, bevor die Aktivität die Amazon Textract GetDocumentAnalysis-API aufruft, um den JobStatus-Wert abzurufen.
| Attribute | Details |
|---|---|
| Typ | Int32 (Millisekunden) |
| Erforderlich | Nein |
| Standardwert | 15000 (not shown) |
| Zulässige Werte | Geben Sie eine Int32 oder Int32 -Variable ein. |
| Hinweise | Enter your value in milliseconds (e.g., 30000 for 30 seconds); your value must be greater or equal to 15000. When analyzing a large document, it's recommended that you enter the estimated time it takes for the Amazon Textract service to complete its analysis. For example, if your document takes up to 2 minutes to analyze, you should enter 120000 as your value and use the StatusCheckInterval property to indicate how often you want to check for an updated status if the job doesn't complete within the 2-minute estimate. |
StatusCheckInterval
Die Zeitspanne, die zwischen Aufrufen der Amazon Textract GetDocumentAnalysis-API zum Abrufen des JobStatus-Werts gewartet werden soll.
| Attribute | Details |
|---|---|
| Typ | Int32 (Millisekunden) |
| Erforderlich | Nein |
| Standardwert | 10000 (not shown) |
| Zulässige Werte | Geben Sie eine Int32 oder Int32 -Variable ein. |
| Hinweise | Enter your value in milliseconds (e.g., 15000 for 30 seconds); your value must be greater or equal to 10000. The objective of this property is to help manage the number of calls that your activity makes to the Amazon Textract API. |
Optionen
Analysetyp
Gibt die auszuführenden Analysetypen an. Verwenden Sie Tabellen, um Informationen über die Tabellen zurückzugeben, die im Eingabedokument erkannt werden, und Formulare, um erkannte Formulardaten zurückzugeben.
| Attribute | Details |
|---|---|
| Typ | ENUM |
| Erforderlich | Nein. |
| Standardwert | Alle |
| Zulässige Werte | Alle, Tabellen, Formulare |
| Hinweise | Keine Angabe |
DiscoverColumnHeaders
Gibt an, ob die Tabellen im Dokument Spaltenüberschriften enthalten.
| Attribute | Details |
|---|---|
| Typ | Kontrollkästchen |
| Erforderlich | Nein |
| Standardwert | nicht ausgewählt |
| Zulässige Werte | Ausgewählt oder nicht ausgewählt |
| Hinweise | Keine Angabe |
LeereZeilenIgnorieren
Gibt an, ob leere Zeilen in den Dokumenttabellen bei der Analyse des Dokuments ignoriert werden sollen.
| Attribute | Details |
|---|---|
| Typ | Kontrollkästchen |
| Erforderlich | Nein |
| Standardwert | nicht ausgewählt |
| Zulässige Werte | Ausgewählt oder nicht ausgewählt |
| Hinweise | Keine Angabe |
S3-Speicher
Bucket
Der Name des S3-Buckets, in dem das Dokument gespeichert ist.
| Attribute | Details |
|---|---|
| Typ | String |
| Erforderlich | Ja |
| Standardwert | Leer |
| Zulässige Werte | Geben Sie eine String oder String -Variable ein. |
| Hinweise | The AWS Region for the S3 bucket that contains the document must match the Region that you selected in the Amazon Scope activity. For Amazon Textract to process a file in an S3 bucket, the user must have permission to access the S3 bucket; for more information, see step 6 in the Create IAM User section of the Setup guide. |
Dokumentname
The case-sensitive name of the file in the specified Bucket that you want to analyze.
| Attribute | Details |
|---|---|
| Typ | String |
| Erforderlich | Ja |
| Standardwert | Leer |
| Zulässige Werte | Geben Sie eine String oder String -Variable ein. |
| Hinweise | Unterstützte Dokumentformate: PNG, JPEG und PDF. |
Version
Wenn für das Bucket die Versionierung aktiviert ist, können Sie die Objektversion angeben.
| Attribute | Details |
|---|---|
| Typ | String |
| Erforderlich | Nein |
| Standardwert | Leer |
| Zulässige Werte | Geben Sie eine String oder String -Variable ein. |
| Hinweise | Keine Angabe |
Sonstiges
Private
Falls ausgewählt werden die Werte von Variablen und Argumenten nicht mehr auf ausführlicher Ebene protokolliert.
| Attribute | Details |
|---|---|
| Typ | Kontrollkästchen |
| Erforderlich | Nein |
| Standardwert | nicht ausgewählt |
| Zulässige Werte | Ausgewählt oder nicht ausgewählt |
| Hinweise | Keine Angabe |
Ausgabe
Seiten
Die aus dem angegebenen Dokument extrahierten Eigenschaften, die als Array zurückgegeben werden.
| Attribute | Details |
|---|---|
| Typ | PageDetailCollection |
| Erforderlich | Nein (empfohlen, wenn Sie die Ausgabedaten in nachfolgenden Aktivitäten verwenden möchten) |
| Standardwert | Leer |
| Zulässige Werte | Geben Sie eine PageDetailCollection -Variable ein |
| Hinweise | Each object from the array represents the results for one individual page. This is a change from previous versions which returned a PageDetail[] object. See Page Detail for the description of the PageDetail object and its properties. |
Beispiel
Die folgende Abbildung zeigt ein Beispiel für die Aktivitätsabhängigkeitsbeziehung und Eingabe-/Ausgabe-Eigenschaftswerte.
Eine Schritt-für-Schritt-Anleitung und Beispiele finden Sie in den Schnellstartanleitungen .

