- Versionshinweise
- Überblick
- Erste Schritte
- UiPath-Marktplatzanbieter
- Marketplace-Kunden
- Veröffentlichungsrichtlinien
- Veröffentlichungsrichtlinien für sofort einsatzbereite Automatisierungen
- Veröffentlichungsrichtlinien für Lösungsbeschleuniger
- Veröffentlichungsrichtlinien für Integration Service-Connectors
- Veröffentlichungsrichtlinien für Process Mining-App-Vorlagen
- Sicherheit und IP-Schutz
- Andere UiPath-Auflistungen
- Node-RED
- Einrichten
- Teams
- Microsoft Teams-Scope
- Erstellen Sie ein Team
- Erstellt ein Team aus der Gruppe
- Get Team
- Teams abrufen
- Kanäle
- Create Channel
- Kanal löschen
- Kanal abrufen
- Rufen Sie Kanäle ab
- Updatekanal
- Chats
- Get Chat
- Rufen Sie Chats ab
- Chatmitglieder abrufen
- Messages
- Get message
- Get Messages
- Rufen Sie Nachrichtenantworten ab
- Auf Nachricht antworten
- Send Message
- Events
- Termin erstellen
- Ereignis löschen
- Get Event
- Ereignisse abrufen
- Benutzer
- Rufen Sie die Benutzeranwesenheit ab
- Wie es funktioniert
- Technische Referenzen
- Erste Schritte
- Einrichten
- Technische Referenzen
- Schnellstarts
- Amazon-Scope
- Aktivitäten
- Analysieren Sie einseitiges Dokument
- Analysieren Sie ein mehrseitiges Dokument
- Dokumentanalyse starten
- Rufen Sie den Status der Dokumentanalyse ab
- Rufen Sie die Dokumentanalyse ab
- Das Objekt „Seitendetails“.
- Wie es funktioniert
- Technische Referenzen
- Erste Schritte
- Über
- Einrichten
- Technische Referenzen
- Azure Formularerkennungs-Scope
- Aktivitäten
- Formular analysieren
- Formular asynchron analysieren
- Formularergebnis der Analyse abrufen
- Beleg analysieren
- Beleg asynchron analysieren
- Rufen Sie das Analyseergebnis des Belegs ab
- Analysieren Sie das Layout
- Analysieren Sie das Layout asynchron
- Rufen Sie das Ergebnis der Analyselayouts ab
- Modell trainieren
- Modelle abrufen
- Modellschlüssel abrufen
- Modellinformationen abrufen
- Modell löschen
- Konnektoren
- So erstellen Sie Aktivitäten
- Ihre Integration entwickeln

Marketplace-Benutzerhandbuch
Schnellstarts
Überblick
Im Folgenden finden Sie Links zu Schritt-für-Schritt-Anweisungen zur Verwendung der Amazon Textract-Aktivitäten. Diese Leitfäden helfen Ihnen, ein funktionierendes Beispiel der verschiedenen Aktivitäten zu erstellen, damit Sie die Verbindung zu Ihren AWS-Ressourcen überprüfen und sich mit den Eingabe-/Ausgabedatentypen vertraut machen können.
| Schnellstart | Beschreibung |
|---|---|
| Nachdem Sie die Schritte in dieser Anleitung ausgeführt haben, verfügen Sie über eine Automatisierungs-Sequence, die Folgendes ausführt:
FormField[] ), the PageDetail.FormFields.Items().Key and PageDetail.FormFields.Items().Value values are written to the output window ( For Each and Write Line ). If the file includes table data ( DataTable ), the PageDetail.Tables values are written to the output window ( Output Data Table and Write Line ). | |
| Nachdem Sie die Schritte in dieser Anleitung ausgeführt haben, verfügen Sie über eine Automatisierungs-Sequence, die Folgendes ausführt:
|
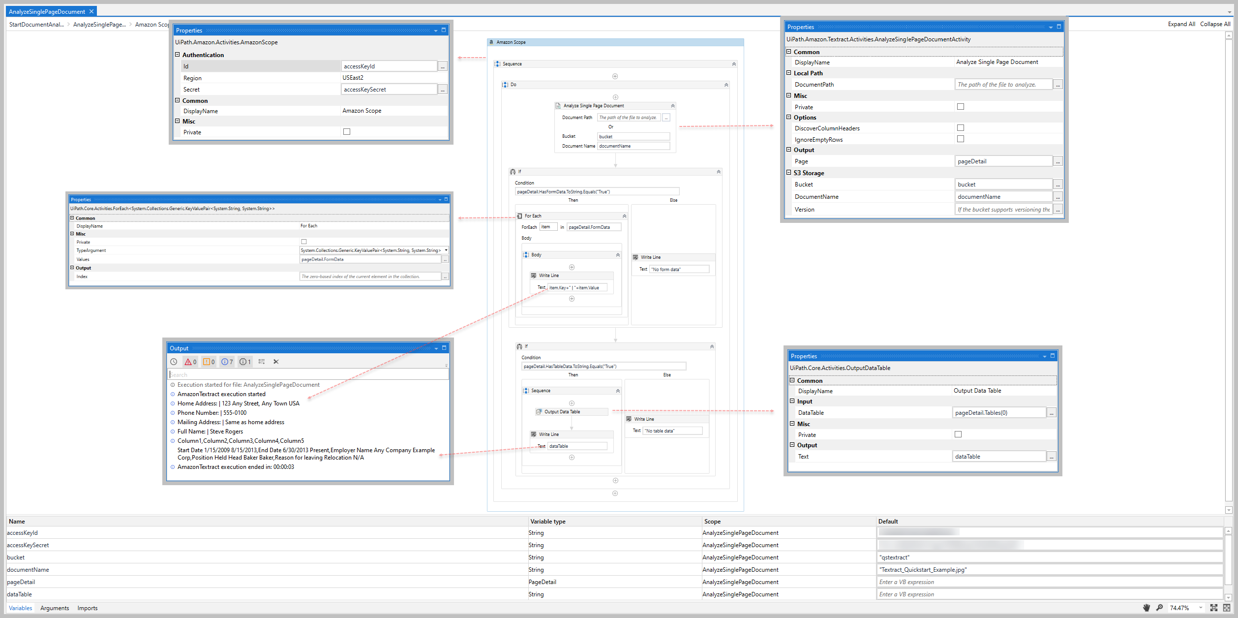
Schnellstart – Analysieren einseitiger Dokumente
Überblick
The purpose of this guide is to help you create a working sample that uses the Amazon Textract Analyze Single Page Document activity.
Mit diesem Arbeitsbeispiel können Sie schnell die Verbindung zu Ihren AWS-Ressourcen überprüfen und sich mit den Eingabe-/Ausgabedatentypen der Aktivität vertraut machen.
Nachdem Sie die Schritte in dieser Anleitung ausgeführt haben, verfügen Sie über eine Automatisierungs-Sequence, die Folgendes ausführt:
- Establishes a connection to your AWS resources (Amazon Scope).
- Analyzes a single JPEG or PNG file (Analyze Single Page Document).
- Outputs the results of the analysis depending on the type of data found (If).
-
If the file includes form data (
FormFields), thePageDetail.FormFields.Items().NameandPageDetail.FormFields.Items().Valuevalues are written to the output window (For Each and Write Line). -
If the file includes table data (
DataTable), thePageDetail.Tablesvalues are written to the output window (Output Data Table and Write Line).
-
Voraussetzungen
Bevor Sie beginnen:
- Complete the Amazon Textract Setup steps.
- Stellen Sie eine JPEG- oder PNG-Datei zur Verfügung, indem Sie sie in einen S3-Bucket hochladen oder lokal speichern.
Schritte
Erstellen Sie Ihr Projekt
-
Add the Amazon Scope activity to your project.
-
Enter the Id, Secret, and Region for the IAM user that you want to use for the Amazon Textract activities.
- For more information, see the Create IAM user section in Setup guide.
-
Add the Analyze Single Page Document activity inside the Amazon Scope activity.
-
Enter the DocumentPath to, or the Bucket and DocumentName of, the JPEG or PNG file that you want to analyze.
-
Create and enter a
PageDetailvariable for your Page value (e.g., pageDetail).- When creating your variable, select *UiPath.Amazon.Textract.Client.Models.PageDetail
- als Variablentyp.
-
Add an If activity after the Analyze Single Page Document activity.
-
In the Condition property, enter the
PageDetailvariable you created in the step above and .HasFormData.ToString.Equals("True") to determine if the file containsFormFieldobjects (e.g., pageDetail.HasFormData.ToString.Equals("True")) -
In the Then statement box, add a For Each activity.
- In the TypeArgument property, select _UiPath.Amazon.Textract.Client.Models.FormFields
- In the Values property, enter the
FormFields.Itemsproperty of the variable you created for the Get Messages activity (e.g., pageDetail.FormFields.Items). - Fügen Sie in der Aktivität For Each eine Aktivität Write Line hinzu.
- In the Text property, enter item.Name+" | "+item.Value+" | "+item.Confidence to output the form data's
KeyValuePairvalues.
- In the Text property, enter item.Name+" | "+item.Value+" | "+item.Confidence to output the form data's
- In the Else statement box, add a Write Line activity.
- In the Text property, enter "No form data found."
-
Add another If activity after the first If activity.,
-
In the Condition property, enter the
PageDetailvariable you created in the step above and .HasTableData.ToString.Equals("True") to determine if the file containsDataTableobjects (e.g., pageDetail.HasTableData.ToString.Equals("True")) -
In the Then statement box, add an Output Data Table activity.
- In the DataTable property, enter the
PageDetailvariable you created for the Analyze Single Page Document activity and .Tables(0) to specify the 'DataTable` object in the file (e.g., pageDetail.Tables(0)) - For the Text property, create and enter a
Stringvariable for theDataTablecontent (e.g. dataTable). - Add a Write Line activity after the Output Data Table activity.
- In the Text property, enter the
Stringvariable you created in the step above to output theDataTablecontent.
- In the Text property, enter the
- In the Else statement box, add a Write Line activity.
- In the Text property, enter "No table data found."
- In the DataTable property, enter the
-
Click Run and verify the Output window includes the expected form data and table data.


Alles erledigt!
When you're ready, try the other Quickstart guides to get more familiar with the different Amazon Textract activities.
To learn more about the Amazon Textract activities (including example property inputs/outputs), see the Activities page for a complete activity list and links to the activity detail pages.
Schnellstart – Analyse starten und abrufen
Überblick
The purpose of this guide is to help you create a working sample that uses the Amazon Textract Start Document Analysis, Get Document Analysis Status, and Get Document Analysis activities.
Mit diesem Arbeitsbeispiel können Sie schnell die Verbindung zu Ihren AWS-Ressourcen überprüfen und sich mit den Eingabe-/Ausgabedatentypen der Aktivität vertraut machen.
Nachdem Sie die Schritte in dieser Anleitung ausgeführt haben, verfügen Sie über eine Automatisierungs-Sequence, die Folgendes ausführt:
-
Establishes a connection to your AWS resources (Amazon Scope).
-
Starts an Amazon Textract analysis job (Start Document Analysis).
-
Retrieves and outputs the status of the started analysis job (Do While, Get Document Analysis Status, Write Line, and Delay).
-
Retrieves and outputs the results of the analysis if/when the analysis job is successful (If, Get Document Analysis, For Each, For Each and Write Line).

Voraussetzungen
Bevor Sie beginnen:
- Complete the Amazon Textract Setup steps.
- Stellen Sie eine JPEG- oder PNG-Datei zur Verfügung, indem Sie sie in einen S3-Bucket hochladen oder lokal speichern.
Schritte
Erstellen Sie Ihr Projekt
-
Add the Amazon Scope activity to your project.
-
Enter the Id, Secret, and Region for the IAM user that you want to use for the Amazon Textract activities.
- For more information, see the Create IAM user section in Setup guide.
-
Add the Start Document Analysis activity inside the Amazon Scope activity.
-
Enter the Bucket and DocumentName of, the JPEG or PNG file that you want to analyze.
-
Create and enter a
Stringvariable for the JobId value (e.g., jobId). -
Add a Do While activity after the Start Document Analysis activity.
-
Inside the Do While activity, add the Get Document Analysis Status activity.
-
In the Job Id property, enter the
Stringvariable you created for the JobId above (e.g., jobId). -
Create and enter a
Stringvariable for the JobStatus value (e.g., jobStatus). -
In the Condition property of the Do While activity, enter the JobStatus variable along with a condition value (e.g., jobStatus = "IN_PROGRESS")
- For a list of the possible job status values, see the JobStatus property section of the Get Document Analysis Status details page.
-
Add a Write Line activity after the Get Document Analysis Status activity.
-
In the Text property, enter the
Stringvariable you created for the JobStatus value above (e.g., jobStatus). -
Add a Delay activity after the Write Line activity.
-
In the Duration property, enter the estimated amount of time it will take to process your document. In our example, we enter 00:00:20 to demonstrate the Job Status output value changes (for non-demo scenarios, we enter 00:00:55 for a single form document).
Hinweis:In the scenario outlined above, your Robot retrieves and outputs the status of the analysis job every 20 seconds while the status equals IN_PROGRESS. This condition enables the Robot to retrieve and output the status until it changes.
-
Add an If activity after the Do While activity.
-
In the Condition property, enter the JobStatus variable along with a condition value (e.g., jobStatus = "SUCCEEDED" or jobStatus="PARTIAL_SUCCESS")
-
In the Then statement box, add the Get Document Analysis activity.
- In the Job Id property, enter the
Stringvariable you created for the JobId property in the Start Document Analysis activity. (e.g., jobId). - Create and enter a
PageDetail[]variable for your Pages value (e.g., pageDetails).
- When creating your variable, select *UiPath.Amazon.Textract.Client.Models.PageDetail[]
- als Variablentyp.
- In the Job Id property, enter the
-
For our example below, we will only evaluate the first document in the
PageDetail[]array of the Pages property.- Create and enter a
PageDetailvariable to store the first item in the array, and use a Assign activity after the Get Document Analysis activity (e.g., pageDetail). - Assign the PageDetail(0) as the value to the variable you just created (pageDetail)
- Create and enter a
-
Add a For Each activity after the Assign activity.
- In the TypeArgument property, select UiPath.Amazon.Textract.Client.Models.FormFields
- In the Values property, enter the
FormFields.Itemsproperty of the variable you created for the Assign activity (e.g., pageDetail.FormFields.Items). - Fügen Sie in der Aktivität For Each eine Aktivität Write Line hinzu.
- In the Text property, enter item.Name+" | "+item.Value+" | "+item.Confidence to output the form values.
- In the Else statement box, add a Write Line activity.
- In the Text property, enter a message for a failed job (e.g., _"Job failed, try again.")
-
Run the sequence and verify the Output window includes the job status and expected form data values.


Alles erledigt!
When you're ready, try the other Quickstart guides to get more familiar with the different Amazon Textract activities.
To learn more about the Amazon Textract activities (including example property inputs/outputs), see the Activities page for a complete activity list and links to the activity detail pages.