- Überblick
- UI-Automatisierung (UI Automation)
- Über das UIAutomation-Aktivitätspaket
- Mit UI-Automatisierung automatisierte Anwendungen und Technologien
- Projektkompatibilität
- UI-ANA-016 – URL zum Öffnen eines Browsers abrufen
- UI-ANA-017 – ContinueOnError True
- UI-ANA-018 – OCR-/Bildaktivitäten auflisten
- UI-DBP-006 – Containernutzung
- UI-DBP-013 – Falscher Gebrauch von Excel-Automatisierung
- UI-DBP-030 – Verwendung unzulässiger Variablen in Selektoren
- UI-DBP-031 – Aktivitätsverifizierung
- UI-PRR-001 – Klick simulieren
- UI-PRR-002 – Typ simulieren
- UI-PRR-003 – Offener Anwendungsmissbrauch
- UI-PRR-004 – Hartcodierte Verzögerungen
- UI-REL-001 – Große IDX in Selektoren
- UI-SEC-004 – Selektor-E-Mail-Daten
- UI-SEC-010 – App-/URL-Einschränkungen
- UI-USG-011 – Nicht zulässige Attribute
- UX-SEC-010 – App-/URL-Einschränkungen
- UX-DBP-029 – Unsichere Kennwortnutzung
- UI-PST-001 – Prüfungsprotokollebene in Projekteinstellungen
- UiPath-Browsermigrationstool
- Clippingbereich
- Computer Vision Recorder
- Über SAP GUI für Java Automation
- Konfigurationsschritte
- Unterstützte SAP GUI für Java-Elemente
- Aktivitätenindex
- Aktivieren (Activate)
- Ankerbasis (Anchor Base)
- Browser anhängen (Attach Browser)
- Fenster anhängen (Attach Window)
- Benutzeingabe blockieren (Block User Input)
- Textfeld (Callout)
- Prüfen (Check)
- Klicken (Click)
- Bild anklicken (Click Image)
- Bild-Trigger anklicken (Click Image Trigger)
- OCR-Text anklicken (Click OCR Text)
- Text anklicken (Click Text)
- Trigger anklicken (Click Trigger)
- Anwendung schließen (Close Application)
- Registerkarte schließen (Close Tab)
- Fenster schließen (Close Window)
- Kontextbewusster Anker
- Ausgewählten Text kopieren (Copy Selected Text)
- Element Attribute Change Trigger
- Element vorhanden (Element Exists)
- Elementumfang (Element Scope)
- Element State Change Trigger
- Export UI Tree
- Strukturierte Daten extrahieren (Extract Structured Data)
- Untergeordnete Elemente finden (Find Children)
- Element finden (Find Element)
- Bild finden (Find Image)
- Bildübereinstimmung finden (Find Image Matches)
- OCR-Textposition finden (Find OCR Text Position)
- Relatives Element finden (Find Relative Element)
- Textposition finden (Find Text Position)
- Aktives Fenster abrufen (Get Active Window)
- Vorgänger-Element erhalten (Get Ancestor)
- Attribut erhalten (Get Attribute)
- Ereignisinfo erhalten (Get Event Info)
- Aus Zwischenablage erhalten (Get From Clipboard)
- Volltext erhalten (Get Full Text)
- OCR-Text erhalten (Get OCR Text)
- Passwort erhalten (Get Password)
- Position erhalten (Get Position)
- Quellelement erhalten (Get Source Element)
- Text erhalten (Get Text)
- Sichtbaren Text erhalten (Get Visible Text)
- Zurück (Go Back)
- Weiter (Go Forward)
- Zur Startseite (Go Home)
- Google Cloud Vision OCR
- Fenster ausblenden (Hide Window)
- Markieren (Highlight)
- Hotkey-Trigger (Hotkey Trigger)
- Darauf zeigen (Hover)
- Auf Bild zeigen (Hover Image)
- Auf OCR-Text zeigen (Hover OCR Text)
- Text beim Darauf zeigen (Hover Text)
- Bild vorhanden (Image Exists)
- Auf Bildschirm anzeigen (Indicate On Screen)
- .NET-Code einfügen
- Inject Js Script
- ActiveX-Methode aufrufen
- Tastendruck-Trigger (Key Press Trigger)
- Bild laden (Load Image)
- Fenster maximieren (Maximize Window)
- Microsoft Azure ComputerVision OCR
- Microsoft OCR
- Microsoft Project Oxford Online OCR
- Fenster minimieren (Minimize Window)
- Ereignisse überwachen (Monitor Events)
- Maus-Trigger (Mouse Trigger)
- Fenster verschieben (Move Window)
- Navigieren zu (Navigate To)
- OCR-Text vorhanden (OCR Text Exists)
- Auf Element erscheinen (On Element Appear)
- Auf Element verschwinden (On Element Vanish)
- Auf Bild erscheinen (On Image Appear)
- Auf Bild verschwinden (On Image Vanish)
- Anwendung öffnen (Open Application)
- Browser öffnen (Open Browser)
- Browser aktualisieren (Refresh Browser)
- Benutzerereignis wiedergeben (Replay User Event)
- Fenster wiederherstellen (Restore Window)
- Bild speichern (Save Image)
- Objekt auswählen (Select Item)
- Mehrere Objekte auswählen (Select Multiple Items)
- Hotkey senden (Send Hotkey)
- Ausschneidebereich einstellen (Set Clipping Region)
- Fokus legen auf (Set Focus)
- Text einstellen (Set Text)
- Auf Zwischenablage setzen (Set To Clipboard)
- Web-Attribut setzen (Set Web Attribute)
- Fenster anzeigen (Show Window)
- Prozess starten (Start Process)
- System-Trigger (System Trigger)
- Screenshot anfertigen (Take Screenshot)
- Tesseract OCR
- Text vorhanden (Text Exists)
- Tooltip
- Eingeben in (Type Into)
- Sicheren Text eingeben (Type Secure Text)
- Vordergrund verwenden
- Attribut abwarten (Wait Attribute)
- Warten, bis Element verschwindet (Wait Element Vanish)
- Warten, bis Bild verschwindet (Wait Image Vanish)
- Prüfung der Barrierefreiheit
- Application event trigger
- Benutzeingabe blockieren (Block User Input)
- Check/Uncheck
- Check App State
- Check Element
- Klicken (Click)
- Click Event Trigger
- Ziehen und Ablegen
- Extract Table Data
- Find Elements
- For Each UI Element
- Get Browser Data
- Clipboard abrufen
- Text erhalten (Get Text)
- Get URL
- Zu URL wechseln
- Markieren (Highlight)
- Darauf zeigen (Hover)
- Inject Js Script
- Tastenkombinationen
- Keypress Event Trigger
- Mouse Scroll
- Navigate Browser
- Objekt auswählen (Select Item)
- Set Browser Data
- Clipboard festlegen
- Set Runtime Browser
- Fokus legen auf (Set Focus)
- Text einstellen (Set Text)
- Screenshot anfertigen (Take Screenshot)
- Eingeben in (Type Into)
- Unblock User Input
- Use Application/Browser
- Window operation
- Anhängen
- Prüfen (Check)
- Klicken (Click)
- Ziehen und Ablegen
- Daten extrahieren
- Attribut erhalten (Get Attribute)
- GetChildren
- GetRuntimeTarget
- GetText
- Get URL
- GoToUrl
- Markieren (Highlight)
- Darauf zeigen (Hover)
- IsEnabled
- Tastaturkürzel (Keyboard Shortcut)
- Mouse Scroll
- Offen
- Objekt auswählen (Select Item)
- Screenshot anfertigen (Take Screenshot)
- Eingeben in (Type Into)
- Wartestatus
- Führen Sie eine Browsersuche durch und rufen Sie Ergebnisse mithilfe von UIAutomation-APIs ab
- Web-Browsing
- Finden von Bildern
- Klicken auf Bilder
- Auslösen und Überwachen von Ereignissen
- Erstellen und Überschreiben von Dateien
- HTML-Seiten: Extrahieren und Bearbeiten von Informationen
- Bearbeiten von Fenstern
- Automatisierte Listenauswahl
- Finden und Bearbeiten von Fensterelementen
- Verwalten der Textautomatisierung
- Laden und Verarbeiten von Bildern
- Verwalten von mausaktivierten Aktionen
- Automatisieren der Anwendungslaufzeit
- Automatisierte Ausführung einer lokalen Anwendung
- Browsernavigation
- Web-Automatisierung
- Beispiel für Trigger Scope
- Aktivieren der Unterstützung für die UI-Automatisierung in DevExpress
- Computer Vision Local Server
- Mobile Automation
- Versionshinweise
- Über die Architektur der Automatisierung von Mobilgeräten
- Projektkompatibilität
- Get Log Types
- Get Logs
- Get Page Source
- Get Device Orientation
- Get Session Identifier
- Install App
- Manage Current App
- Manage Other App
- DeepLink öffnen
- Open URL
- Mobile Device Connection
- Richtungswechsel
- Muster zeichnen
- Positional Swipe
- Press Hardware Button
- Set Device Orientation
- Screenshot anfertigen (Take Screenshot)
- Take Screenshot Part
- Element vorhanden (Element Exists)
- Execute Command
- Attribut erhalten (Get Attribute)
- Get Selected Item
- Text erhalten (Get Text)
- Set Selected Item
- Text einstellen (Set Text)
- Wischen
- Tap
- Type Text
- Terminal
- Versionshinweise
- Über das Terminal-Aktivitätspaket
- Projektkompatibilität
- Best Practices
- Find Text
- Get Color At Position
- Get Cursor Position
- Feld erhalten (Get Field)
- Feld an Position erhalten (Get Field at Position)
- Bildschirmbereich erhalten (Get Screen Area)
- Text erhalten (Get Text)
- Text an Position erhalten (Get Text at Position)
- Cursor bewegen (Move Cursor)
- Move Cursor to Text
- Strg-Taste senden (Send Control Key)
- Tasten senden (Send Keys)
- Sichere Tasten senden (Send Keys Secure)
- Feld setzen (Set Field)
- Feld an Position setzen (Set Field at Position)
- Terminalsitzung (Terminal Session)
- Warte auf Feldtext (Wait Field Text)
- Wait Screen Ready
- Warte auf Bildschirmtext (Wait Screen Text)
- Warte auf Text an Position (Wait Text at Position)

UIAutomation-Aktivitäten
Unterstützte SAP GUI für Java-Elemente
Die SAP-Schnittstellen enthalten eine Vielzahl spezifischer Steuerelemente, mit denen Sie wie auf dieser Seite exemplarisch interagieren können.
SAP-Tasten
Stellt jede Taste dar, die im Fenster „SAP GUI für Java“ gefunden wird. Es gibt mehrere Typen, die jeweils durch ein bestimmtes Element definiert sind:
Symbole
Symbole sind interaktive Schaltflächen, die keine Textbeschriftungen anzeigen.

Drucktasten
Eine Drucktaste ist ein einfaches UI-Element, mit dem Sie direkt auf einen Befehl in der Anwendung zugreifen können.

Optionsfelder
Auswahlfelder bieten eine Reihe von Optionen. Eine Liste enthält mindestens zwei Auswahlfelder, und Sie können nur eines auswählen.

Sie können die Aktivität Click für die Interaktion mit Schaltflächen verwenden.
SAP-Checkbox
Kontrollkästchenelemente stellen eine Liste mit mehreren Optionen dar. Sie können eine, mehrere oder keine Optionen wählen.

Sie können die Aktivität Click verwenden, um mit Kontrollkästchen zu interagieren.
SAP-Kontextmenü
Stellt eine Liste von Elementen in einem Kontextmenü dar. Beachten Sie, dass mehrere untergeordnete Kontextmenüs in einem übergeordneten Kontextmenü verfügbar sein können.

Sie können mithilfe von Java-Selektoren und der Aktivität Klicken mit dem SAP-Kontextmenü interagieren.
SAP-Dialogfeld
Stellt ein externes Fenster dar, das verschiedene Typen anderer SAP-Steuerelemente wie Schaltflächen, Textnachrichten oder Popup-Fenster enthalten kann.

Selektoren in einem Dialogfeld werden entsprechend dem Element generiert, das sie darstellen.
Wenn Sie ein Dialogfeld mit der Schaltfläche Schließen schließen möchten, müssen Sie das AA-Elementerkennungsframework verwenden .
Sie können UIAutomation-Aktivitäten wie Click oder Type Into verwenden, um mit Dialogfeldern zu interagieren.
SAP-Dropdown-Listen
Dropdownlisten ermöglichen die Auswahl von Elementen aus vordefinierten Listen.

Sie können die Aktivität Select Item verwenden, um mit Listenelementen zu interagieren.
SAP-Eingabefeld
Stellt ein spezielles Feld dar, das Benutzereingaben akzeptiert.

Sie können die Aktivität Type Into verwenden, um mit Eingabefeldern zu interagieren.
SAP Logon
SAP-Anmeldung ist ein lokal installiertes Programm, mit dem Sie sich direkt an einem SAP-System anmelden.

Mithilfe der Aktivität Click können Sie SAP öffnen.
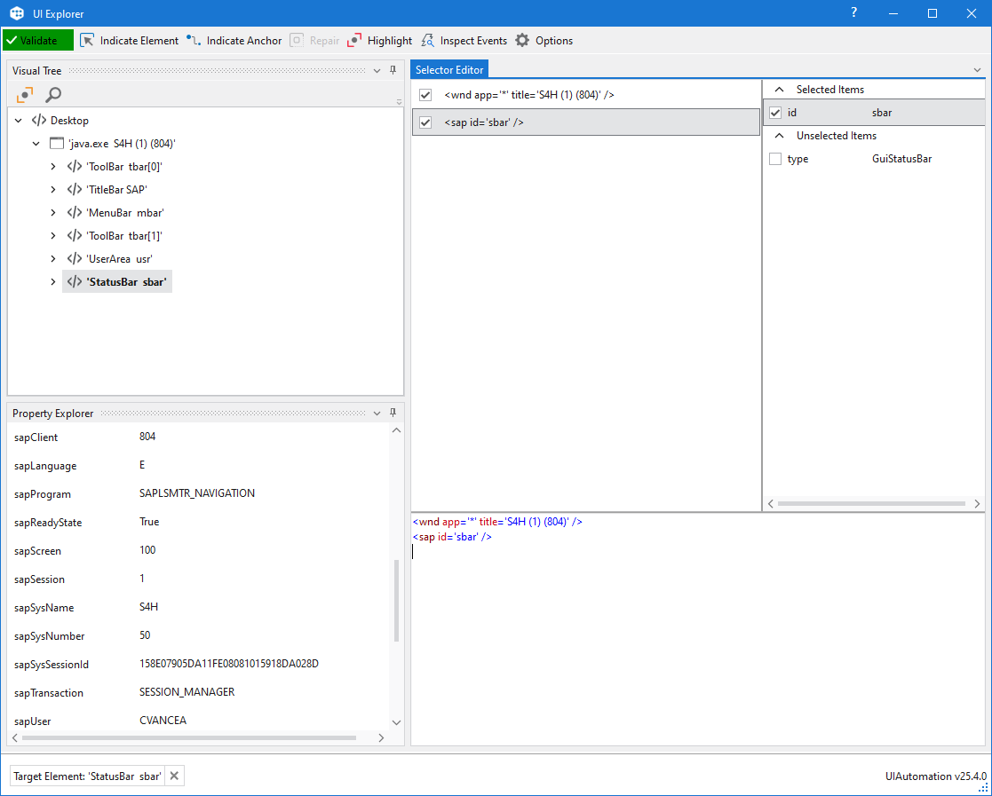
SAP-Statusleiste
Stellt einen Abschnitt am unteren Rand des Fensters von SAP GUI für Java dar, in dem Nachrichten angezeigt werden. Es werden keine System- und Anmeldedaten angezeigt.

Mithilfe der Aktivität Get Attribut können Sie die Statuseigenschaften aus der SAP-Statusleiste lesen.
Dieses SAP-Steuerelement wird von Aufzeichnen in Studio nicht unterstützt.
SAP-Sitzungsinformationen
Zeigt detaillierte Informationen zur aktuellen SAP-Sitzung an, z. B. System, Client, angemeldeter Benutzer oder aktuell geöffnetes Programm und Transaktion.

Die folgenden optionalen Selektorattribute sind im UIExplorer verfügbar und können beim Erstellen Ihrer SAP-Automatisierung mit anderen Aktivitäten, wie Get Attribute , verwendet werden:
sapClient, sapLanguage, sapProgram, sapScreen, sapSession,sapSysName, sapSysNumber, sapSysSessionId, sapTransaction, sapUser

SAP-Registerkarte
Die SAP-Registerkarte stellt eine Reihe von Schaltflächen dar, mit denen Sie auf bestimmte Informationen und Steuerelemente zugreifen können.

Sie können die Aktivität Click verwenden, um jeweils eine einzelne Registerkarte auszuwählen, oder Sie können die Aktivität Select Item verwenden, um die gewünschte Registerkarte aus einer Liste auszuwählen.
Spezieller Automatisierungsfall
Einige SAP-Transaktionen haben Schrägstriche / in ihren Namen, was zu Erkennungsproblemen führen kann, wenn ein Platzhalter im Selektor verwendet wird.
Beispiel: In SAP-Transaktion: /COCKPIT/1 kann der Selektor für eine SAP-Registerkarte innerhalb der Transaktion wie folgt lauten:
<sap id='usr/subSUB_MAIN:/COCKPIT/SAPLDISPLAY46:0389/subSUB_HDR:/COCKPIT/SAPLDISPLAY46:04051/tabsG_STRIP_HDR/tabpTAB4' />
Der dynamische Teil des Selektors lautet: SAPLDISPLAY46:0389, wobei sich die Zahl 0389 dynamisch ändert und keine Identifizierung möglich ist.
Die Struktur des Selektors lautet:

Für eine sichere Identifizierung sollten Sie Platzhalter zwischen Hierarchietrennzeichen verwenden und dann alle (und nur) Schrägstriche zwischen diesen Trennzeichen/Schrägstrichen durch ? ersetzen
Vor <sap id='usr/subSUB_MAIN:/COCKPIT/SAPLDISPLAY46:0389/subSUB_HDR:/COCKPIT/SAPLDISPLAY46:04051/tabsG_STRIP_HDR/tabpTAB4' />
Nach <sap id='usr/subSUB_MAIN:?COCKPIT?SAPLDISPLAY46:038*/subSUB_HDR:/COCKPIT/SAPLDISPLAY46:04051/tabsG_STRIP_HDR/tabpTAB4' />
SAP-Tabellen
Die SAP-Tabelle stellt einen Standardsatz von Steuerelementen für Elemente dar, die in einer tabellarischen Struktur angezeigt werden.
Gemeinsame Operationen
In SAP sind mehrere Arten von Tabellen verfügbar. Die am häufigsten verwendeten sind Standardtabellen, Rastertabellen und ALV-Tabellen.Alle Arten von SAP-Tabellen können mit Studio automatisiert werden.
Sie können die folgenden Aktivitäten verwenden, um mit SAP-Tabellen und deren Inhalt zu interagieren:
SAP-Standardtabelle
Die SAP-Standardtabelle unterstützt folgende üblichen Vorgänge:

SAP Rastertabelle
Die SAP-Rastertabelle unterstützt Auswahl- und Abwahlvorgänge, Datenextraktion und folgende gängige Vorgänge:

Auswählen/deaktivieren
Mithilfe der Aktivität Click oder der Aktivität Check können Sie folgende Vorgänge in Ihrem SAP-Automatisierungsprojekt durchführen:
- Spalte auswählen/deaktivieren
- Spalte auswählen/deaktivieren
- Alle auswählen/deaktivieren

Data-Scraping
Über Datenextraktion können Sie strukturierte Daten aus SAP-Tabellen extrahieren.
Wenn Sie eine Tabelle automatisieren, die mehrere Spalten mit demselben Namen enthält, erhöht der Extraktionsmechanismus automatisch die Spaltennamen um eine Zahl (z. B.column1, column2, column3, usw.).
Die Aktivität Extract Structure Data bietet zusätzliche Möglichkeiten beim Extrahieren der Daten aus der SAP GridView-Tabelle. Sie können die folgenden Werte für den Parameter columns_name_source verwenden, um zu definieren, wie Sie die Tabelleninformationen abrufen möchten:
- Am längsten - Der vollständige Name der Spalte wird extrahiert und verwendet.
- Am kürzesten - Der vollständige Name der Spalte wird extrahiert und verwendet.
- Angezeigt – Der sichtbare/angezeigte Name in SAP GUI für Java wird verwendet.
- Technisch - Der Name des technischen Headers der Spalte wird extrahiert und verwendet.
- Tooltip – Der Tooltip-Name, der nach dem Daraufzeigen auf einen Spaltennamen erscheint.

SAP-ALV-Tabelle
Wie oben erwähnt unterstützt die SAP ALV-Tabelle alle gängigen und verfügbaren Vorgänge sowie Datenextraktion für einfache Kopftabellen und Screen Scraping.Sie können eine einzelne ALV-Tabelle auf dem SAP-Bildschirm extrahieren.

Data-Scraping
Dies funktioniert ähnlich wie die erwähnte Datenextraktion für SAP-Rastertabellen, mit folgenden Ausnahmen:
- Horizontales Scrollen wird nicht unterstützt. Die Tabelle muss horizontal auf den Bildschirm passen und vollständig sichtbar sein.Alle nicht mehr sichtbaren Spalten werden nicht ausgelesen.
- Mehrere Zeilen in einer Zelle werden nicht unterstützt.
- In einigen Fällen unterscheidet sich der Name der Spalte „Tooltips“ vom Anzeigenamen in SAP ALV-Tabellen.
Screen Scraping
Falls Sie sich für die Verwendung von Screen Scraping entscheiden, dann ist die empfohlene Scraping-Methode FullText und das Kontrollkästchen Ausgeblendete ignorieren sollte aktiviert sein. Bitte beachten Sie, dass mit dieser Methode nur sichtbarer Text auf dem SAP-Bildschirm extrahiert wird.

Weitere Informationen dazu finden Sie unter Ausgabe- oder Screen-Scraping-Methoden.
SAP Textedit
Das SAP-Textedit-Steuerelement stellt ein editierbares Textfeld/Editor dar.

Sie können die folgenden Aktivitäten verwenden, um mit diesem Steuerelement zu interagieren:
- Die Aktivität Type Into für Textfelder.
- Die Aktivität Send Hotkey für Schaltflächen, die Hotkeys unterstützen, oder die Aktivität Click Image für Schaltflächen.
SAP-Symbolleiste
Die SAP-Symbolleiste stellt eine Reihe von Schaltflächen dar, mit denen Sie interagieren können. In SAP gibt es je nach SAP-Transaktion oder SAP-Programm mehrere Arten von Symbolleisten.
- SAP-Systemsymbolleiste
- SAP-Anwendungsleiste
- SAP-Spezialleiste
- SAP-Rastertabelle Werkzeugleiste
- SAP Generic Object Services
Mithilfe der Aktivität Click können Sie mit Tasten in den Symbolleisten interagieren.
Dieses SAP-Steuerelement wird von Aufzeichnen in Studio nicht unterstützt.
SAP-Struktur
Die SAP-Struktur stellt eine Liste von Elementen dar, die in einer Baumstruktur organisiert sind. Es stehen verschiedene Arten von SAP-Struktursteuerelementen zur Verfügung:
-
Einfache Struktur

-
Listenstruktur

-
Säulenstruktur

Sie können die Aktivität Click oder Get Text verwenden, um mit einem Knoten oder einem Element in einem der Steuerelementtypen der SAP-Struktur zu interagieren.
Wir empfehlen Ihnen, die Eigenschaft SimulateClick zu verwenden, wenn Sie mit SAP-Bäumen interagieren.
- SAP-Tasten
- Symbole
- Drucktasten
- Optionsfelder
- SAP-Checkbox
- SAP-Kontextmenü
- SAP-Dialogfeld
- SAP-Dropdown-Listen
- SAP-Eingabefeld
- SAP Logon
- SAP-Statusleiste
- SAP-Sitzungsinformationen
- SAP-Registerkarte
- Spezieller Automatisierungsfall
- SAP-Tabellen
- Gemeinsame Operationen
- SAP-Standardtabelle
- SAP Rastertabelle
- Auswählen/deaktivieren
- Data-Scraping
- SAP-ALV-Tabelle
- Data-Scraping
- Screen Scraping
- SAP Textedit
- SAP-Symbolleiste
- SAP-Struktur